MCP cover image
See in Github
2025-04-11

Complete sandbox for augmenting LLM inference (local or cloud) with MCP Client-Server. Low friction testbed for MCP Server validation and agentic evaluation.

1

Github Watches

0

Github Forks

1

Github Stars

MCP Client-Server Sandbox for LLM Augmentation

Development Status License

Overview

Under Development

mcp-scaffold is a minimal sandbox for validating Model Context Protocol (MCP) servers against a working LLM client and live chat interface. The aim is minimal friction when plugging in new MCP Servers and evaluating LLM behavior.

At first a local LLM, such as LLaMA 7B is used for local network only testing capabilties. Next, cloud inference will be supported, so devs can use more powerful models for validation without complete local network sandboxing. LLaMA 7B is large (~13GB in common HF format), however, smaller models lack the conversational ability essential for validating MCP augmentation. That said, LLaMA 7b is a popular local LLM Inference model with over 1.3m downloads last month (Mar 2025).

With chatbox UI, LLM inference options in place, MCP Client and a couple demo MCP servers will be added. This project serves as both a reference architecture and a practical development environment, evolving alongside the MCP specification.

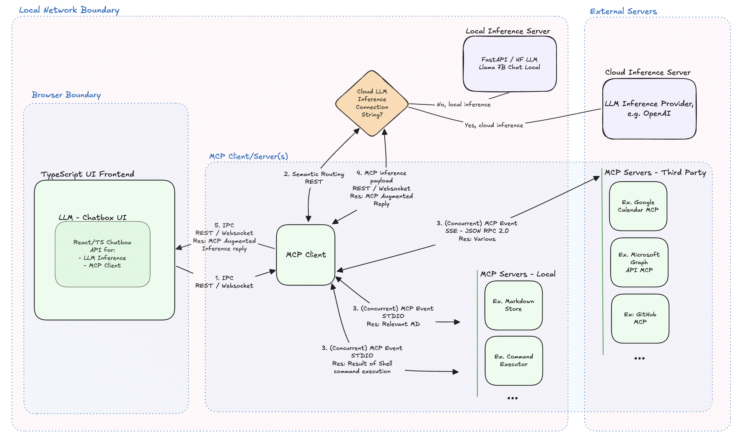
Architecture

mcp-llm-sandbox ./docs/mcp-sandbox-architecture.png

相关推荐

  • https://suefel.com
  • Latest advice and best practices for custom GPT development.

  • Yusuf Emre Yeşilyurt
  • I find academic articles and books for research and literature reviews.

  • https://maiplestudio.com
  • Find Exhibitors, Speakers and more

  • Carlos Ferrin
  • Encuentra películas y series en plataformas de streaming.

  • Joshua Armstrong
  • Confidential guide on numerology and astrology, based of GG33 Public information

  • Elijah Ng Shi Yi
  • Advanced software engineer GPT that excels through nailing the basics.

  • Contraband Interactive
  • Emulating Dr. Jordan B. Peterson's style in providing life advice and insights.

  • Emmet Halm
  • Converts Figma frames into front-end code for various mobile frameworks.

  • rustassistant.com
  • Your go-to expert in the Rust ecosystem, specializing in precise code interpretation, up-to-date crate version checking, and in-depth source code analysis. I offer accurate, context-aware insights for all your Rust programming questions.

  • lumpenspace
  • Take an adjectivised noun, and create images making it progressively more adjective!

  • apappascs
  • Discover the most comprehensive and up-to-date collection of MCP servers in the market. This repository serves as a centralized hub, offering an extensive catalog of open-source and proprietary MCP servers, complete with features, documentation links, and contributors.

  • Mintplex-Labs
  • The all-in-one Desktop & Docker AI application with built-in RAG, AI agents, No-code agent builder, MCP compatibility, and more.

  • modelcontextprotocol
  • Model Context Protocol Servers

  • n8n-io
  • Fair-code workflow automation platform with native AI capabilities. Combine visual building with custom code, self-host or cloud, 400+ integrations.

  • WangRongsheng
  • 🧑‍🚀 全世界最好的LLM资料总结(Agent框架、辅助编程、数据处理、模型训练、模型推理、o1 模型、MCP、小语言模型、视觉语言模型) | Summary of the world's best LLM resources.

  • ShrimpingIt
  • Micropython I2C-based manipulation of the MCP series GPIO expander, derived from Adafruit_MCP230xx

  • metorial
  • Containerized versions of hundreds of MCP servers 📡 🧠

  • open-webui
  • User-friendly AI Interface (Supports Ollama, OpenAI API, ...)

  • langgenius
  • Dify is an open-source LLM app development platform. Dify's intuitive interface combines AI workflow, RAG pipeline, agent capabilities, model management, observability features and more, letting you quickly go from prototype to production.

  • Azure
  • The Azure MCP Server, bringing the power of Azure to your agents.

    Reviews

    5 (1)
    Avatar
    user_IGwZqoPm
    2025-04-17

    As a dedicated user of mcp-llm-sandbox, I am genuinely impressed by its capabilities. The ease of setting up and seamless integration provided by tmcarmichael makes it a standout tool. The repository found at https://github.com/tmcarmichael/mcp-scaffold is well-documented, making onboarding straightforward even for newcomers. Highly recommend it for anyone looking to leverage powerful language models efficiently!